青龙面板-阿里云盘签到脚本-每天自动签到-获取存储空间-解放你的双手
获取阿里token命令
copy(JSON.parse(localStorage.token).refresh_token); console.log(JSON.parse(localStorage.token).refresh_token);
打开控制台F12即可打开 然后输入代码即可获得token'
一、安装青龙面板
详细安装教程看另一篇文章
http://t.csdnimg.cn/U82Pc(超仔细)
二、拉库
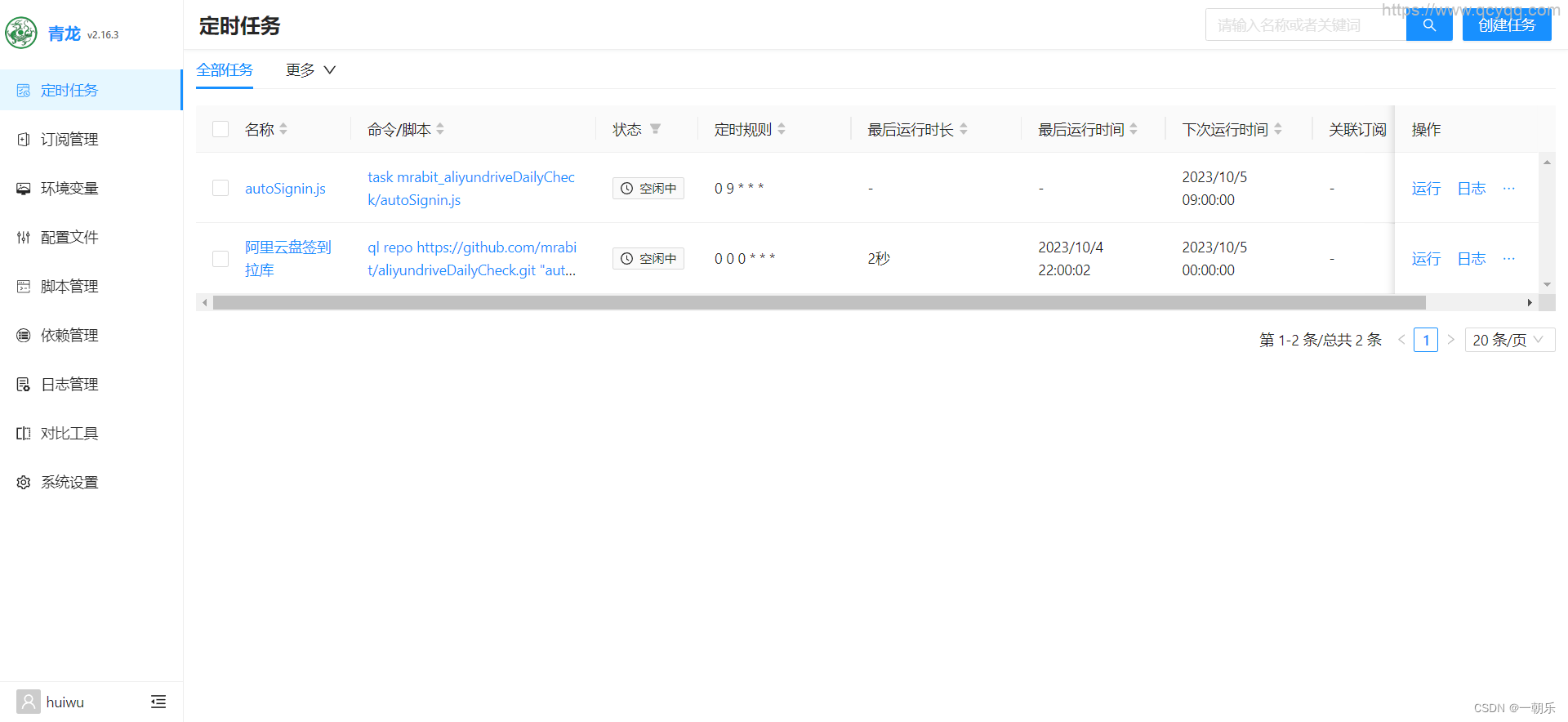
在青龙面板点击定时任务-> 点击创建任务
命令/脚本填
ql repo https://github.com/mrabit/aliyundriveDailyCheck.git "autoSignin" "" "qlApi"
定时规则填
0 0 0 * * *

点击确定->点击运行

运行完成会出现autosignin.js

三、安装依赖
点击依赖管理->点击创建依赖
名称:axios
在青龙面板添加NodeJS依赖:axios
点击确定,等待安装完成
四、refreshToken获取
打开阿里云盘网页登录之后按F12打开开发者模式,按顺序找到refresh_token复制出来
在青龙面板点击环境变量->点击创建变量
名称输入refreshToken
值输入刚才复制出来的refresh_token
到此配置完成
五、开始运行
点击定时任务-点击运行autosignin.js
点击日志可以查看运行情况
THE END